This website works better with JavaScript.
Sign In
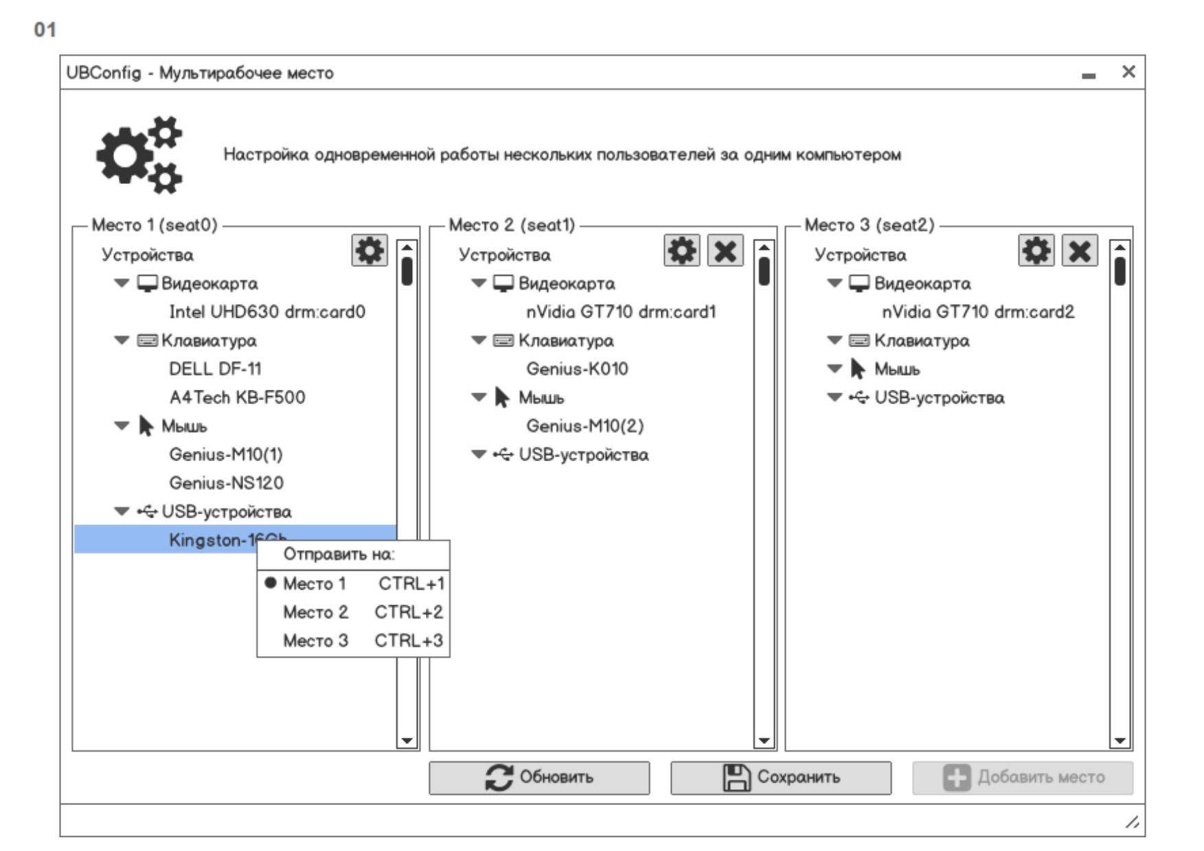
Artwork_Applications
/
design-ubl-settings-apps
Watch
9
Star
0
Fork
You've already forked design-ubl-settings-apps
1
Code
Issues
7
Pull Requests
Packages
Projects
Releases
Wiki
Activity
You can not select more than 25 topics
Topics must start with a letter or number, can include dashes ('-') and can be up to 35 characters long.
8b8ff169dc
master
Branches
Tags
${ item.name }
Create tag
${ searchTerm }
Create branch
${ searchTerm }
from '8b8ff169dc'
${ noResults }
design-ubl-settings-apps
/
ubl-settings-multiseat
/
pic
/
ubl-settings-multiseat_page...
136 KiB
Raw
History